Coolthing Of Theday

  • Subscribe to our RSS feed.
  • Twitter
  • StumbleUpon
  • Reddit
  • Facebook
  • Digg

Tuesday, 5 February 2013

How portable is your assembly? Check it with the PCL Compliance Analyzer!

Posted on 17:09 by Unknown

Vagif Abilov's blog on .NET - Check your code portability with PCL Compliance Analyzer

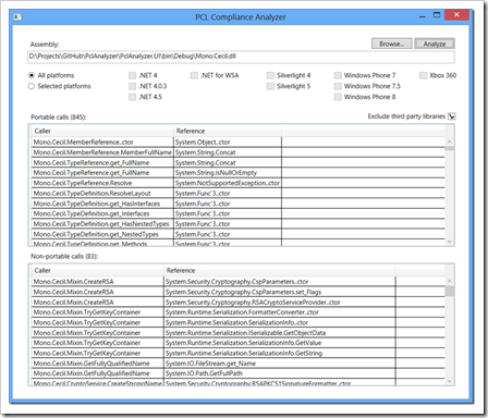
I am extracting parts of my Simple.Data OData adapter to make a portable class library (PCL). The goal is to create an OData library available for desktop .NET platforms, Windows Store, Silverlight, Windows Phone and even Android/iOS (using Xamarin Mono). To study platform-specific PCL capabilities I used an Excel worksheet provided by Daniel Plaisted (@dsplaisted). It’s a very helpful document, but it would be much easier if I could simply point some tool to an assembly file and it would show its portable and non-portable calls.

I haven’t found such tool, so I wrote one. It’s called PCL Compliance Analyzer. Select an assembly file, set of platforms you want to target, and it will show you if the assembly is PCL compliant and what calls are not. Here are the results for Mono.Cecil (that I used to scan assembly calls):

image

...

PCL Compliance Analyzer is an open-source project hosted at GitHub, and if you only need its binaries, you can download them here [GD: Click through and scroll down to the bottom for the GitHub and download links...].

That's awesome. And the fact its source has also been shared makes it awesome++

 

Related Past Post XRef:
Need a refresher on what Portable Class Library Projects are? (For your co-workers of course, since YOU know about them already... right?)
GoTo Portable Class Libraries - Now's the time to start using them as your default Class Project template?
Update 4.0.3 for Microsoft .NET Framework 4 Roundup
Write (.Net library) once, use everywhere (in .Net world)? The Portable Library Tools CTP Released. (Think “Reusing/Sharing the same Project between SilverLight, XNA, Windows Phone, etc” or “DRY .Net Project Style” )

Email ThisBlogThis!Share to XShare to FacebookShare to Pinterest
Posted in .Net, Development | No comments
Newer Post Older Post Home

0 comments:

Post a Comment

Subscribe to: Post Comments (Atom)

Popular Posts

  • Mr. 7,000! This is my 7,000th post...
    Before this post; After; 20 visits between taking these snaps? Oh wait, that's probably me searching for past related posts....
  • Windows Management Framework 4.0 (PowerShell 4, PowerShell ISE, Management OData, WMI, etc.) now available
    Keith Hill's Blog - PowerShell 4.0 Now Available You can get PowerShell 4.0 for down level operating systems now via the WMF 4.0 d...
  • Rad Gate Post... Get your Red Gate Post here...
    simple talk - Melanie Townsend - Get a copy of the Red Gate Post We recently put together a newspaper of some of the best articles fr...
  • "Windows Server Essentials Media Pack" (DNLA Stream, HTML5 and Dashboard Media stuff)
    Microsoft Downloads - Windows Server Essentials Media Pack This pack enables the media streaming functionality for Windows Server 2012...
  • Learning Log Parser Studio in two parts... (From Install to Library Ninja)
    Kary Wall - Getting Started with Log Parser Studio - Part 1 & Getting Started with Log Parser Studio - Part 2 Hopefully, if you a...
  • Viasfora - Your new favorite Visual Studio Text/*ML Editing Extension?
    Winterdom - Introducing Viasfora A couple of days ago, I unveiled Viasfora , my latest attempt at building a decently packaged extensi...
  • "Windows Server [2012 R2]: The Best Infrastructure to Run Linux Workloads"
    In the Cloud - What’s New in 2012 R2: Enabling Open Source Software Part 4 of a 9-part series . ... There are a lot of great s...
  • [Hardware Review] It's been a Haswell Summer... Haswell/Harris Beach Intel SDS Ultrabook Review - Part 3
    Are you all tired of it yet? Have you heard it often enough already? Well too bad! Haswell is Battery Love! MUHAHAhahahahaha.... There! ...
  • Want the world's best Science Fiction And Fantasy Library? Come to LA... The Eaton Collection @ UC Riverside
    CBS Los Angeles - The Eaton Collection: The Best Science Fiction And Fantasy Library Science fiction and fantasy fans rejoice and take...
  • Caliburn.Micro v1.5.0 released (CM gets Tasks, Async/Await and Share/Setting for RT... and bug fixes of course)
    Caliburn.Micro - Caliburn.Micro v1.5.0 "Release Notes This release fixes many bugs. It also adds support for Task and async/a...

Categories

  • .Net
  • 3DPrinting
  • AFeedYouShouldRead
  • Agile
  • ALM
  • Amazon
  • Amiga
  • Analytics
  • Android
  • ASP.NET
  • Azure
  • BigData
  • bing
  • Blogging
  • Book
  • BookReview
  • BUILD
  • C
  • C#
  • C++
  • Career
  • Cat
  • cheatsheet
  • ClickOnce
  • Cloud
  • ComputerHardware
  • css
  • Data
  • DBA
  • DependencyInjection
  • Deployment
  • Design
  • Development
  • devops
  • DVCS
  • ebook
  • EDD
  • Education
  • EnterpriseLibrary
  • EntityFramework
  • Exchange
  • Expression
  • gadget
  • Game
  • GIT
  • Google
  • Government
  • Hadoop
  • hardware
  • HardwareReview
  • HaswellReview
  • HTML5
  • Humor
  • IE
  • IEExtension
  • IfAllElseFails
  • IIS
  • ILMerge
  • Image
  • Infographic
  • interview
  • InversionOfControl
  • Java
  • Javascript
  • Kinect
  • LightSwitch
  • LINQ
  • Linux
  • LosAngeles
  • Lucene
  • Lync
  • MEF
  • Metro
  • MicrosoftOffice
  • MicrosoftOutlook
  • Mono
  • MVC
  • MVVM
  • NetMon
  • NLP
  • NoSQL
  • NuGet
  • OData
  • OneNote
  • OpenXML
  • Paint.Net
  • Personal
  • Photosynth
  • Physics
  • portable
  • Poster
  • PowerShell
  • Preparedness
  • Presentation
  • Prism
  • PrivateCloud
  • RegEx
  • RemoteDesktop
  • Reporting
  • RIAServices
  • Science
  • ScienceFiction
  • Scratch
  • Scrum
  • ServiceBus
  • SharePoint
  • Silverlight
  • SimiValley
  • SPA
  • Space
  • SQLServer
  • Storyboard
  • Surface
  • SVG
  • SystemAdministration
  • T4
  • TeamBuild
  • TeamFoundationServer
  • TechEd
  • Training
  • TypeScript
  • UnitTesting
  • UnityApplicationBlock
  • Utility
  • Veteran
  • VirtualMachine
  • Visio
  • VisualBasic
  • VisualStudio
  • WCF
  • Web X.X
  • Webcast
  • WebFeed
  • WebMatrix
  • Windows
  • Windows7
  • Windows8
  • Windows8.1
  • WindowsHomeServer
  • WindowsLiveWriter
  • WindowsPhone
  • WindowsServer
  • WinRT
  • WiX
  • WMI
  • WOPI
  • WPF
  • XAML
  • XBox360
  • XboxOne
  • zombie

Blog Archive

  • ▼  2013 (500)
    • ►  December (12)
    • ►  November (61)
    • ►  October (65)
    • ►  September (38)
    • ►  August (47)
    • ►  July (75)
    • ►  June (39)
    • ►  May (40)
    • ►  April (42)
    • ►  March (39)
    • ▼  February (42)
      • How Microsoft and others, empowers you with PowerS...
      • Awake Await, Async Asink... Think before you async...
      • Shaping up Office 2013 with these 300 Visio icon s...
      • Today's LINQPad fun, SelectExcept! (a tip on selec...
      • Helping a sick system get better... Five Windows A...
      • Helping you Hadoop with "Hadoop illuminated" the f...
      • Robert continues to guide us in the right directio...
      • IE10 RTW now available for Windows 7 and Windows S...
      • LINQToWiki (yes, even Wikipedia)
      • Sacha say IOC you! Sacha Barber presents his Barba...
      • Robert's "One Stop VS Update Shop" guide to all th...
      • Windows 8 + Kona + Steve = Itinerary Hunter
      • ClickOnce, Windows 8 and SmartScreen (If you're us...
      • Wak-A-PST with Microsoft Exchange PST Capture 2.0
      • Excel with Excel without Excel... Seven Excel/XLS ...
      • The All-In-One Framework goes Metro... errr... umm...
      • Modernize your WPF app's with the Modern UI for WP...
      • The Expression death march continues... Expression...
      • Kevin's Tips To Technology Presentation Perfection...
      • The HTML5 Quick Start For Greg's (err... Dummies.....
      • Find your inner App Hero with these two new Window...
      • It's a Rap! The Surface Pro Rap, that is...
      • Microsoft Message Analyzer better in Beta 2 (Gantt...
      • Note to Los Angeles Metro (aka subway) riders: Don...
      • Adobe Photoshop Source Now Available! (For the 199...
      • Microsoft SQL Server Licensing Question? There's a...
      • Wiki-wiki, here's some popular PowerShell add-ons...
      • Table Per Type(TPH) Inheritance in Entity Framewor...
      • Gaming up a story with the PowerPoint Game Design ...
      • Glima!... Gilma v3 is a .Net 4.0 update...
      • "Official" Surface Getting Started Guide (free 68 ...
      • You've heard of ASCII Art? How about DNS Art!?
      • Adding a 4th row of Windows 8 Start Screen tiles t...
      • O'la! As in Ola Hallengren's SQL Server Backup, In...
      • One download of wonderful [Samples] for Windows 8....
      • Composing Maintainable XAML Apps, the nearly two h...
      • Unit Test Stored Procedures? Here's one example...
      • Intro to MVVM in four easy episodes....
      • Learn how to learn, creatively with the free MIT L...
      • Microsoft TechEd North America 2013, New Orleans, ...
      • How portable is your assembly? Check it with the P...
      • Removing the SkyDrive Pro Explorer Context Menu it...
Powered by Blogger.

About Me

Unknown
View my complete profile